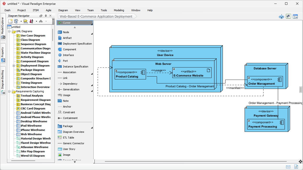
Optymalizacja logiki katalogu internetowego handlu: automatyczne mapowanie scenariuszy za pomocą AI Visual Paradigm
Learn how Visual Paradigm AI automates scenario mapping and decision tables to optimize online retail catalog logic and software requirements validation.







