Skip to content
Viz Tools Simplified Chinese - Latest Trends in Software, Tech, and Innovation Viz Tools Simplified Chinese - Latest Trends in Software, Tech, and Innovation
  • Home

TOGAF

Home » TOGAF
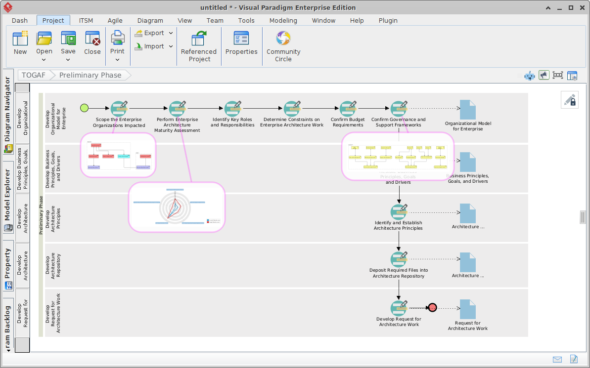
Visual Paradigm AI 驱动的 TOGAF ADM 引导式流程全面指南
Posted inAI ArchiMate TOGAF

Visual Paradigm AI 驱动的 TOGAF ADM 引导式流程全面指南

引言 在企业架构(EA)不断演变的环境中,将业务战略与 IT…
Language
没有发现可用的翻译
分类
  • AI
  • AI Chatbot
  • AI Image Translator
  • AI Visual Modeling
  • Animation Tool
  • ArchiMate
  • C4 Model
  • Cloud Architecture Diagram
  • Content & Visual
  • Database Design
  • Enterprise Architecture
  • Flipbook Maker
  • OpenDocs
  • Project Management
  • Scrum
  • Software Development
  • Strategic Analysis
  • SysML
  • TOGAF
  • Uncategorized
  • Unified Modeling Language

Recent Posts

  • 从图表到文档:用户使用 Visual Paradigm OpenDocs 集成的旅程
  • 从概念到文档:Visual Paradigm 的 AI 驱动的流水线生态系统
  • 从图表到数字书籍:用户使用 Visual Paradigm OpenDocs 流水线的旅程
  • UML时序图完全指南:掌握时间系统建模的艺术
  • 未来展望:UML时序图如何随着事件驱动架构趋势而演变
Copyright 2026 — Viz Tools Simplified Chinese - Latest Trends in Software, Tech, and Innovation. All rights reserved.
Scroll to Top