Posted inUnified Modeling Language
Học tập tương tác: Cách vẽ sơ đồ hoạt động UML đầu tiên của bạn trong vài phút
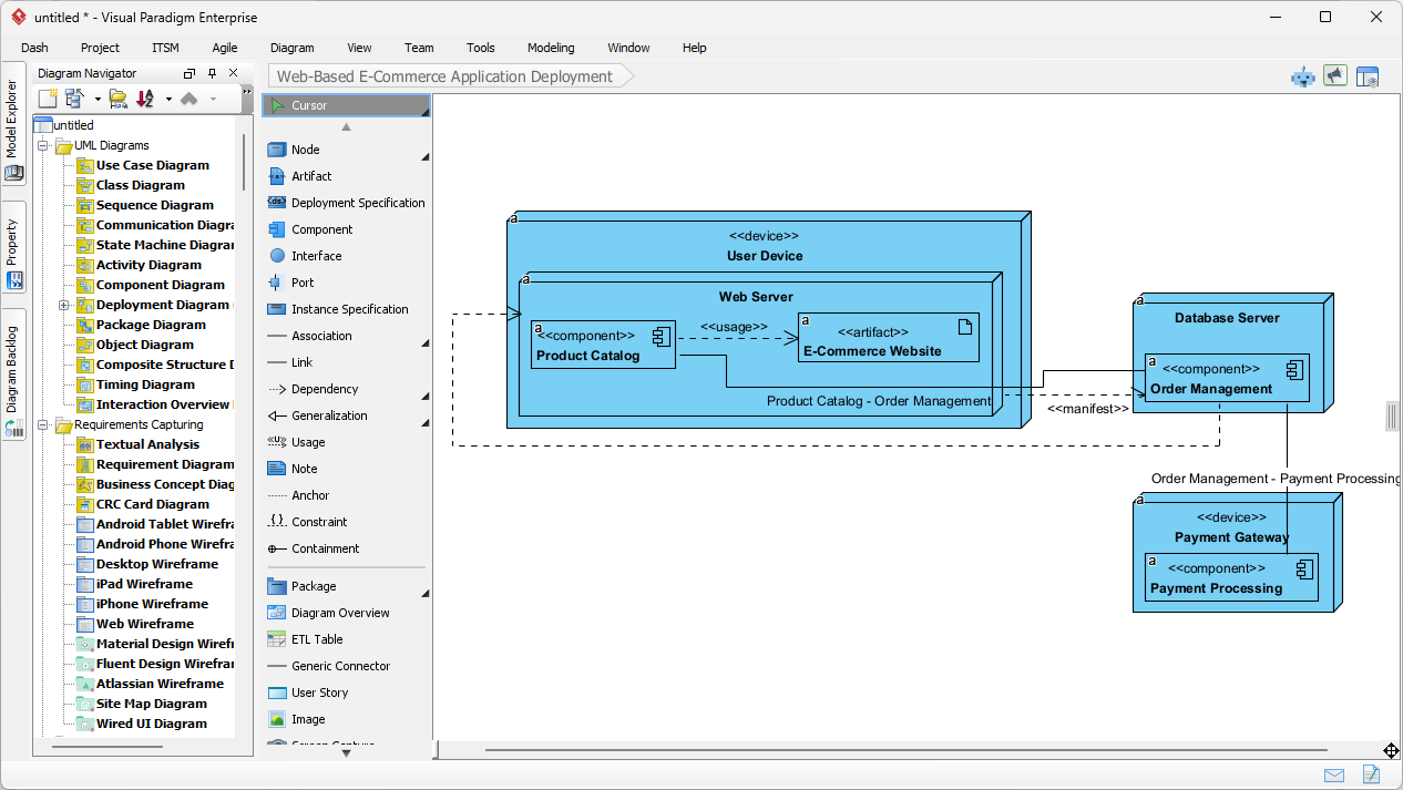
Trong thế giới phức tạp của kỹ thuật phần mềm và phân tích hệ thống, sự rõ ràng là vua. Khi các nhà phát triển, bên liên quan và nhà…













