Skip to content
Viz Tools Vietnamese - Latest Trends in Software, Tech, and Innovation Viz Tools Vietnamese - Latest Trends in Software, Tech, and Innovation
  • Home

TOGAF

Home » TOGAF
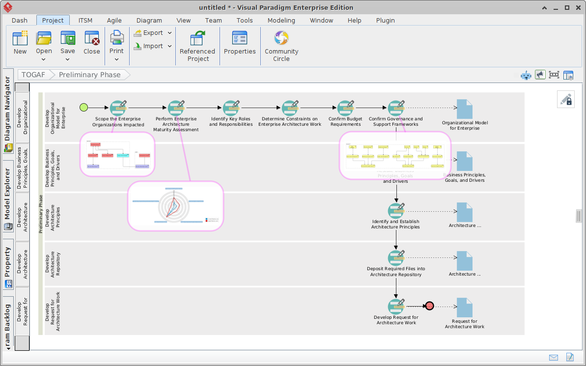
Hướng dẫn toàn diện về Quy trình Hướng dẫn theo TOGAF ADM được tích hợp AI của Visual Paradigm
Posted inAI ArchiMate TOGAF

Hướng dẫn toàn diện về Quy trình Hướng dẫn theo TOGAF ADM được tích hợp AI của Visual Paradigm

Giới thiệu Trong bối cảnh phát triển không ngừng của kiến trúc doanh nghiệp (EA), độ phức tạp trong việc phối hợp chiến lược kinh doanh với cơ sở hạ…
Language
No available translations found
Danh mục
  • AI
  • AI Chatbot
  • AI Image Translator
  • AI Visual Modeling
  • Animation Tool
  • ArchiMate
  • C4 Model
  • Cloud Architecture Diagram
  • Content & Visual
  • Database Design
  • Enterprise Architecture
  • Flipbook Maker
  • Project Management
  • Scrum
  • Software Development
  • Strategic Analysis
  • SysML
  • TOGAF
  • Uncategorized
  • Unified Modeling Language

Recent Posts

  • Từ sơ đồ đến sách kỹ thuật số: Hành trình của người dùng với Pipeline OpenDocs của Visual Paradigm
  • Hướng dẫn toàn diện về Sơ đồ Thời gian UML: Chinh phục nghệ thuật mô hình hóa hệ thống theo thời gian
  • Tương lai nhìn nhận: UML Timing Diagram đang tiến hóa như thế nào theo xu hướng kiến trúc hướng sự kiện
  • Khám phá sâu về sơ đồ Thời gian UML: Hiểu rõ về thanh Kích hoạt, các đường Sống còn và các Kích hoạt Thời gian
  • Những sai lầm phổ biến trong sơ đồ thời gian UML dẫn đến mở rộng phạm vi và cảnh báo gỡ lỗi
Copyright 2026 — Viz Tools Vietnamese - Latest Trends in Software, Tech, and Innovation. All rights reserved.
Scroll to Top