Skip to content
Viz Tools Traditional Chinese - Latest Trends in Software, Tech, and Innovation Viz Tools Traditional Chinese - Latest Trends in Software, Tech, and Innovation
  • Home

TOGAF

Home » TOGAF
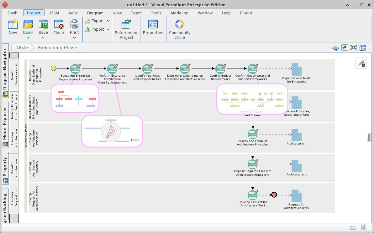
Visual Paradigm 的 AI 驅動 TOGAF ADM 導引流程全面指南
Posted inAI ArchiMate TOGAF

Visual Paradigm 的 AI 驅動 TOGAF ADM 導引流程全面指南

簡介 在企業架構(EA)不斷演變的環境中,將商業策略與 IT…
Language
找不到可用的譯文內容。
分類
  • AI
  • AI Chatbot
  • AI Image Translator
  • AI Visual Modeling
  • Animation Tool
  • ArchiMate
  • C4 Model
  • Cloud Architecture Diagram
  • Content & Visual
  • Database Design
  • Enterprise Architecture
  • Flipbook Maker
  • OpenDocs
  • Project Management
  • Scrum
  • Software Development
  • Strategic Analysis
  • SysML
  • TOGAF
  • Uncategorized
  • Unified Modeling Language
近期文章
  • 從圖表到文件:使用者與 Visual Paradigm OpenDocs 整合的旅程
  • 從概念到文件:Visual Paradigm 的 AI 驅動管道生態系統
  • 從圖表到數位書籍:使用者與 Visual Paradigm OpenDocs 管道的旅程
  • 未來展望:UML 時序圖如何隨著事件驅動架構趨勢而演進
  • UML 時序圖深入解析:理解激活條、生命線與時間觸發
Copyright 2026 — Viz Tools Traditional Chinese - Latest Trends in Software, Tech, and Innovation. All rights reserved.
Scroll to Top