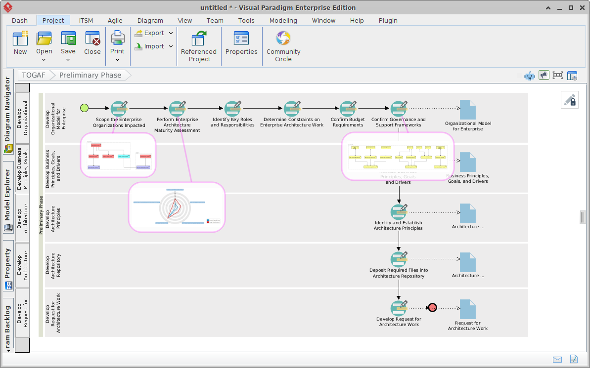
Guía completa sobre el proceso de guía paso a paso TOGAF ADM impulsado por IA de Visual Paradigm
Introducción En el panorama en evolución de la arquitectura empresarial (EA), la complejidad de alinear la estrategia empresarial con la infraestructura de TI exige herramientas más inteligentes, rápidas e intuitivas.…








